Anlegen, Speichern und Aufrufen

Wenn AnSyS.B4C bei Ihnen gerade neu installiert wurde sind einige Abfragen schon von Haus aus im System vorhanden. Sie können diese bearbeiten oder weitere hinzufügen.

Suchmaske individuelle Abfragen
Suchmaske individuelle Abfragen

Bei der Definition individueller Abfragen muss zunächst ein Abfragetyp ausgewählt werden. Mit Hilfe des Typs wird festgelegt, zu welchem Zweck eine Abfrage angelegt wird und schließlich über welche Menüfunktion sie später aufgerufen werden kann:

Abfrage (Standard) Export Allgemein Export Datenfelder Export FIBU-Daten Export Anfrage/Bestellung Datenimport im Beleg Belegdruck

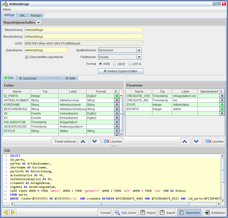
Die meisten Dinge werden in dem Reiter 'Abfrage' angelegt, eingestellt und gespeichert. So könnte das zum Beispiel aussehen:

Individuelle Abfragen beabeiten (1)
Individuelle Abfragen beabeiten (1)

Durch die Checkbox für die Aktivierung von individuellen Abfragen können diese temporär oder bei Bedarf aktiviert/deaktiviert werden.

Hinsichtlich der Rechtevergabe können individuelle Abfragen einem bestimmten Mitarbeiter, allen Mitarbeitern einer Abteilung oder/und allen Inhabern einer bestimmten Rolle zugewiesen werden. Diese drei Möglichkeiten können einzeln oder gemeinsam verwendet werden.

Wenn keine der drei Möglichkeiten verwendet wird, steht die betreffende Abfrage allen Benutzern von AnSyS.B4C zur Verfügung.

Aufruf individuelle Abfrage
Aufruf individuelle Abfrage

Nachdem eine individuelle Abfrage ausgewählt wurde, erscheinen die Eingabefelder für die verschiedenen Abfrageparameter oder nichts, wenn eine parameterfreie Abfrage angeklickt wurde.

Die Schaltfläche AUSFÜHREN bringt die Abfrage mit den gegebenenfalls eingegebenen Parametern auf dem Datenbankserver zur Ausführung und das Ergebnis wieder zurück auf Ihren Bildschirm, von wo aus Sie es drucken oder als CSV-Datei bzw. als Excel-Arbeitsmappe exportieren können.

Individuelle Abfage bearbeiten (2)
Individuelle Abfage bearbeiten (2)

Die Funktion für den Aufruf individueller Abfragen befindet sich im Menü „Listen und Auswertungen“ in den Modulen 'AnSyS FACTURA', AnSyS CRM' und in 'AnSyS FIBU' unseres Warenwirtschaftsprogramms. Auch hier muss auf die grundsätzliche Rechtevergabe für diese Funktion geachtet werden, da sie ansonsten nicht erscheint.