Adressen

Unter dem Begriff Adressen werden in AnSyS SalesDate Adressen von Kunden, Lieferanten, Herstellern oder sonstige Adressen gespeichert.

Sie haben die Möglichkeit Personen-Adressen und/oder Organisations-Adressen zu erstellen und verwalten, welche im System mit unterschiedlichen Icons gekennzeichnet sind.

Icon Beschreibung
Personen-Adresse
Organisations-Adresse

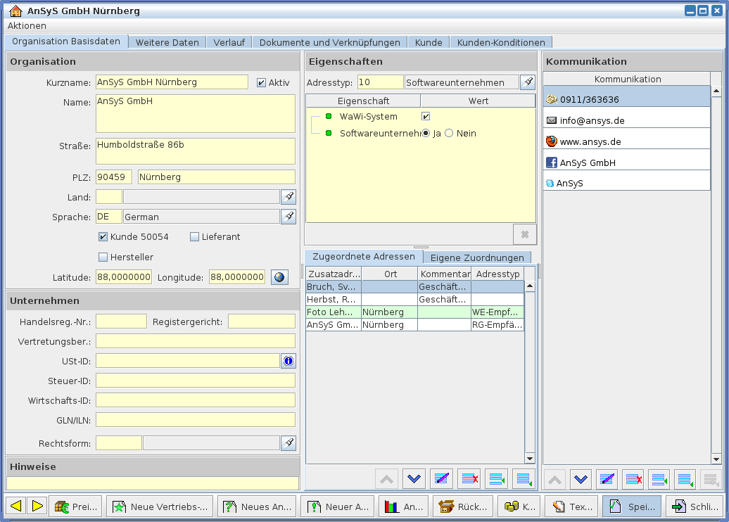
Jede gespeicherte Adresse wird durch die Karteikarten organisiert. Dazu zählen sowohl die Grundangaben wie die Basisdaten und Weitere Daten, als auch der Verlauf und die Dokumente und Verknüpfungen. Darüber hinaus können noch weitere Karteikartenreiter bei der Bearbeitung bzw. Vervollständigung der Basisdaten hinzugefügt werden.

Person Kartenreiter
Person Kartenreiter
Organisation Kartenreiter
Organisation Kartenreiter

Zusätzlich besteht die Möglichkeit eine Adresse, egal ob Organisation oder Person in den "Weiteren Daten" mit anderen Organisationen und/oder Personen zu verknüpfen.