Der Vorgangsdialog selbst öffnet sich, sobald Sie ein Vorgangsobjekt öffnen, das Sie entweder aus der Suchliste ausgewählt haben oder das Sie durch eine der Schaltflächen [Neu] oder [Kopieren] erstellt haben. Vorgangsdialoge für das Neuerstellen von Dokumenten können meist auch ohne Umweg über den Suchdialog direkt aus dem Hauptmenü von AnSyS.B4C aufgerufen werden. Sehen Sie als Beispiel im Menü „Verkauf“ den Menüpunkt „Auftrag“.

Im unteren Bild sehen Sie den Reiter "Auftragsposition", welcher im Folgenden, ins Besondere dessen Eingabedialoge, genauer erklärt wird.

  • Ganz oben sehen Sie das Eingabefeld "Kopf" in dem Sie die Kopfzeile verfassen können.
  • In den Eingabefeldern neben "Artikel" können Sie in dem linken die Artikelnummer des Produktes, um welches es sich hier handeln soll, definieren.
  • Im Eingabefeld rechts neben jenem, in welchem Sie die Artikelnummer ausgewählt haben, bestimmen Sie den den Namen des Artikels, welcher natürlich mit der Artikel-Nummer übereinstimmen muss.
  • Bei dem Eingabefeld neben dem Wort "Info" können Sie zusätzliche Informationen über das ausgewählte Produkt eingeben.
  • Wie der Name schon sagt können Sie in dem Eingabefeld von "Menge" die Anzahl des ausgewählten Produktes bestimmen.
  • Rechts daneben finden Sie das Eingabefeld vom "Lager" in welchem Sie bestimmen wie und von wo das Produkt versendet werden soll. Hier haben sie zur Auswahl "Hauptlager", "Direktlieferung", "Nebenlager", "RMA-Intern", "RMA-Reperatur" und "RMA-Verkauf".
  • Im Eingabefeld "Einzelpreis" wählen Sie den Preis für ein einzelnes Produkt, welches ausgewählt wurde.
  • Mittig finden Sie "Rabatt" in dem sie eine bestimmte Prozentzahl auswählen können, mit der Sie den Preis reduzieren.
  • Rechts davon sehen Sie das Feld "Gesamtpreis" in welchem der Endpreis des Produktes ermittelt wird.
  • In dem Eingabefeld "Konto" wählen Sie das Konto welches genutzt werden soll.
  • Im Eingabefeld daneben "Steuerschlüssel" bestimmen Sie den zu verwendenden Steuerschlüssel.
  • Im unteren Bereich gibt es noch den Eingabedialog "Gesamtrabatt". Hier kann der Rabatt ausgewählt werden der von dem Endpreis abgezogen werden soll.
  • Ganz unten können Sie das Eingabefeld "Fuss" erkennen in dem Sie die Fusszeile verfassen können.
Auftrag mit verschiedenen Eingabedialogen
Auftrag mit verschiedenen Eingabedialogen

Jeder Vorgangsdialog verfügt über Schaltflächen.

Folgende sind üblicherweise in allen Vorgangsdialogen enthalten:

Schaltfläche Shortcut Beschreibung
Strg+P Das angezeigte Dokument wird gespeichert, zum Drucken vorbereitet und in der Druckvorschau angezeigt.
Strg+E Das angezeigte Dokument wird mit allen Änderungen gespeichert.
ESC Der Vorgangsdialog wird geschlossen.

Es gibt aber auch Funktionen welche in Vorgangsdialogen enthalten sind, aber über keine Schaltfläche im Fuß des Vorgangsdialogs Verfügen. Diese müssen über das Menü "Aktionen" oder durch den Ihnen zugeordneten Shortcut aufgerufen werden:

Menü Shortcut Beschreibung
Strg+W Das Dokument wird in die eigene Wiedervorlage oder in die Wiedervorlage eines anderen Systembenutzers übergeben und dort terminabhängig zur Anzeige gebracht.
Starten einer kleinen Textver-waltung für die Erstellung von Texten, die dem Dokument zugeordnet und per Fax, Email oder als Brief verschickt werden können.

Belegzeilentypen

Im folgenden erhalten Sie eine Übersicht der gebräuchlichsten Beleg­zeilentypen. Beachten Sie bitte das die Belegzeilentypen je nach Beleg etwas variieren, da nicht alle Informationen in allen Belegen sinnvoll sind.

In den Artikelpositionen werden Informationen über den Artikel, Bezeichnungen, Mengen, Preise usw. erfasst.

Artikelposition
Artikelposition

Versandkosten

In der Versandkostenposition können Sie bis zu drei unterschiedliche Versandkosten wählen. Diese Kosten werden auf dem Beleg nicht in den Positionsbereich gedruckt sondern in den Summenbereich integriert.

Versandkostenposition
Versandkostenposition

Leistungen

Mit der Leistungsposition können Sie vordefinierte Leistungen – ähnlich wie Artikel – abrechnen.

Leistungsposition
Leistungsposition

Rückstandspositionen

Mit den Rückstandspositionen können Sie Ihren Kunden auf der Rechnung oder dem Liefereschein Informationen über noch zu liefernde Artikel geben.

Rückstandsposition
Rückstandsposition

Auftragszuordnung

Bei den Verkaufsbelegen haben Sie die Möglichkeit bestimmte Positionen einem Auftrag zuzuordnen. Dazu fügen Sie vor die Positionen eine Auftragszuordnung ein alle Positionen bis zur nächsten Auftragszuordnung werden denn diesem Auftrag zugeordnet.

Die Artikel werden zwei Aufträgen zugeordnet
Die Artikel werden zwei Aufträgen zugeordnet

Texte

In allen Belegtypen haben Sie die Möglichkeit Textpositionen zu er­fassen. Diese Textpositionen werden beim Belegdruck an die entspre­chende Stelle im Dokument gedruckt, Sie können dabei zwischen drei Druckvarianten wählen:

Variante Druckposition
Normal Der Text wird normal auf den Beleg gedruckt.
Artikel Der Text wird unter die Artikelbezeichnung gedruckt.
Absatz Der Text wird durch einen Versatz von den vorhergehenden Bereich getrennt.
Intern Der Text wird nicht gedruckt
Bearbeitung einer Textposition, die einem Artikel zugeordnet ist
Bearbeitung einer Textposition, die einem Artikel zugeordnet ist

Text mit Wert

Die Positionsart Text mit Wert gibt Ihnen die Chance auf einer Rechnung weitere Kostenpositionen zuzufügen. Diesen Belegzeilentyp sollten Sie nur in Ausnahme fällen benutzen, da diese Erlöse nicht artikel- oder leistungsbezogen ausgewertet werden können.

Text mit Wert
Text mit Wert

An der rechten Seite des Fensters können sie verschiedene Symbole, welche bei Vorgangsdialogen öfters auftauchen, erkennen. Die häufigsten werden in der unteren Tabelle näher erklärt.

Schaltfläche Beschreibung
Einfügen eines Textbausteins aus der Textbaustein-verwaltung der Stammdaten.
Einfügen einer neuen Belegzeile am Ende der Liste. Beim Anklicken erscheint eine Auswahl der möglichen Belegzeilentypen mit den jeweiligen Shortcuts für eine schnelle Bedienung.
Einfügen einer neuen Belegzeile vor der markierten Belegzeilenposition der Liste. Beim Anklicken erscheint eine Auswahl der möglichen Belegzeilentypen mit den jeweiligen Shortcuts für eine schnelle Bedienung.
Alle Belegzeilen in die erweiterte Ansicht umschalten.
Alle Belegzeilen in die verkürzte Ansicht umschalten.
Die markierte(n) Belegzeile(n) an den Anfang der Liste verschieben.
Die markierte(n) Belegzeile(n) um eine Position nach oben verschieben.
Die markierte(n) Belegzeile(n) um eine Position nach unten verschieben.
Die markierte(n) Belegzeile(n) an das Ende der Liste verschieben.
Die markierte(n) Belegzeile(n) löschen (Sicherheitsfrage).
Die Artikelstammdaten des ausgewählten Artikels der markierten Belegzeilenposition anzeigen.
Belegzeilen importieren. Je nach Belegtyp werden Zeilen aus einem anderen Beleg importiert.
In Angeboten und Aufträgen: Erweiterte Artikelsuche ein- bzw. ausblenden.

Nun wird der Reiter "Belege" näher erklärt. Hier tauchen all die Belege, die mit dem Auftrag in Verbindung stehen, auf. In diesem Reiter können auch bestimmte Daten des Beleges eingesehen werden wie beispielsweise das Erstellungsdatum, der Absender des Beleges, der Belegtyp, die Referenznummer des Beleges, der Status des Beleges und eine eventuelle Bemerkung über den Beleg.

Belege
Belege
Schaltfläche Beschreibung
Starten einer kleinen Textverwaltung für die Erstellung von Texten, die dem Dokument zugeordnet und per Fax, Email oder als Brief verschickt werden können.
Das Dokument wird geöffnet.

Nun sehen Sie ein Bild des Reiters "Verlauf". Hier können sie Checkboxen auswählen mit denen Sie einstellen können ob Sie Wiedervorlagen, Verknüpfte Belege, Texte, Druck/E-Mail/Fax, Status-Wechsel und/oder Logs zeitlich geordnet betrachten möchten.

Verlauf
Verlauf
Schaltfläche Beschreibung
Alle Belegzeilen in die erweiterte Ansicht umschalten.
Alle Belegzeilen in die verkürzte Ansicht umschalten.

Im Reiter "Dokumente und Verknüpfungen" sehen Sie alle Dokumente, welche mit dem Auftrag Verknüpft sind.

Dokumente und Verknüpfungen
Dokumente und Verknüpfungen

Alle weiteren Funktionen in den verschiedenen Vorgangsdialogen sind dialogabhängig (z.B. Auftrag aus Angebot erzeugen) und teilweise sogar dynamisch vom Status eines Dokuments abhängig (z.B. Löschen).

Wenn Sie die Shortcuts einmal vergessen sollten, hilft Ihnen ein Blick in das Menü „Aktionen“ jedes beliebigen Vorgangsdialogs.

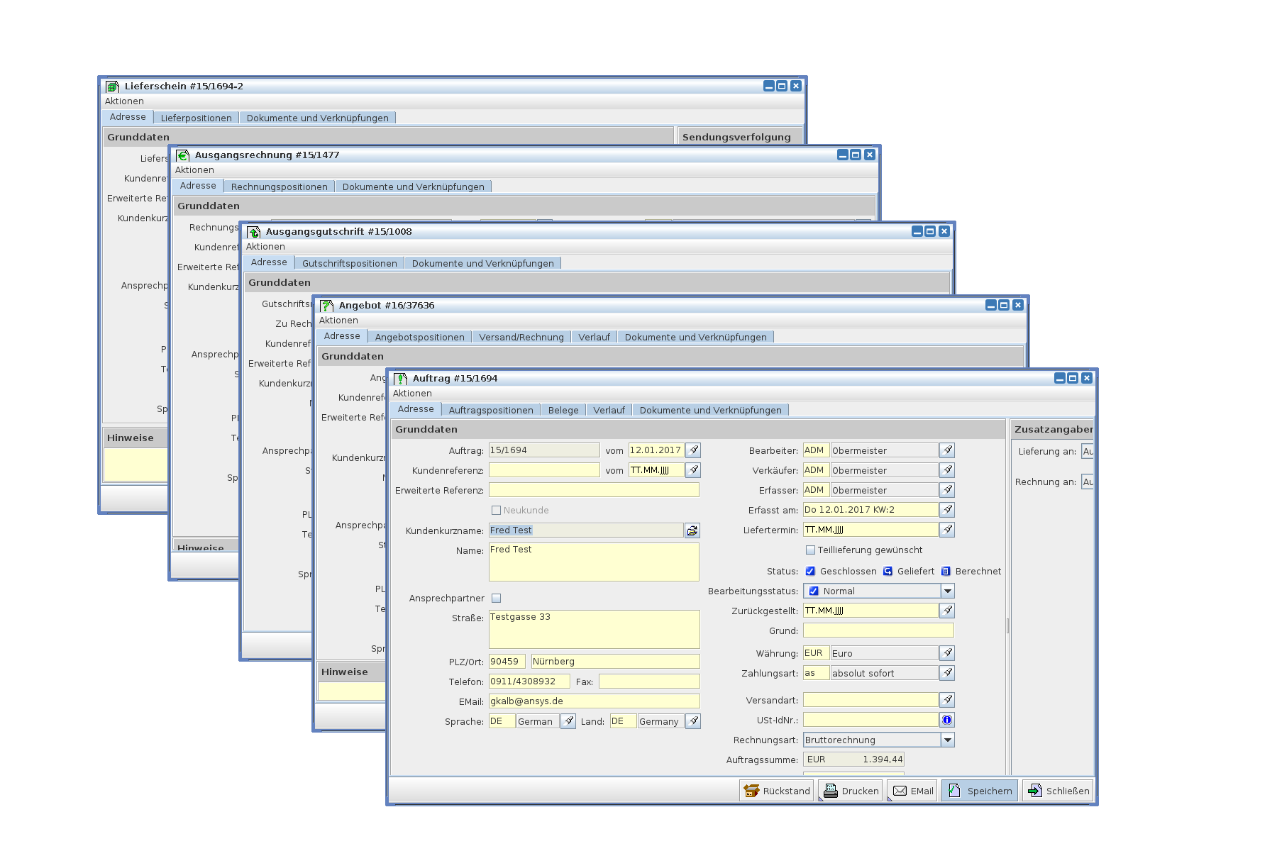
Das Zentrum jedes Vorgangsdialogs enthält die eigentlichen Vorgangsdaten. Diese werden in einem Bereich angezeigt, der durch Karteikartenreiter strukturiert ist. Vorgangsdialoge enthalten mindestens zwei dieser Karteikarten, eine für die Kopfinformationen des jeweiligen Belegs und die zweite für die Belegpositionen.

In einzelnen Vorgangsdialogen sind die Kopfinformationen auf mehrere Karteikarten verteilt. Ein Beispiel dafür ist der Auftragsdialog, wo zusätzliche Rechnungs- und Lieferanschriften auf einer weiteren Karteikarte stehen. Ebenso werden teilweise weitere Karteikarten verwendet, um die einem Vorgang zugeordneten Texte aufzulisten oder beispielsweise die im Rahmen eines Auftrags erstellten Lieferscheine, Rechnungen und Gutschriften anzuzeigen.

Die Vorgangsdialoge sind dabei insoweit dynamisch, dass z.B. ein Karteikartenreiter für Texte nur dann erscheint, wenn zu dem Vorgang mindestens ein Text existiert.

Im folgenden Bildausschnitt sehen Sie die Karteikartenstruktur der Verkaufsdokumente von AnSyS.B4C.