Feld- und Parametereigenschaften

In unserem AnSyS.B4C gibt es Feld- und Parametereigenschaften die sehr praktische Funktionen aufweisen und zudem auch Einfluss auf die Abfrage nehmen können.

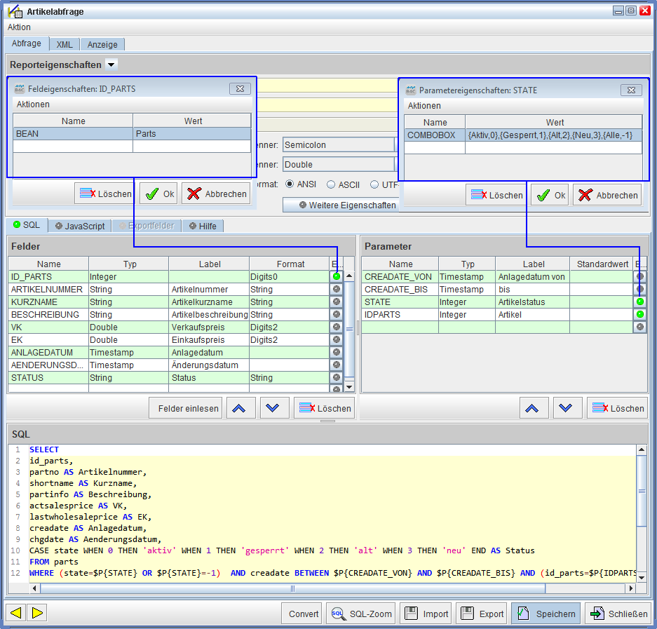
In dem nun folgenden Screenshot sehen Sie, wo diese Beiden Eigenschaften jeweils eingetragen werden.

Desweiteren finden Sie in den Abschnitten 'Feldeigenschaften' und 'Parametereigenschaften' Erklärungen und Beispiele, wie das in der Praxis aussehen könnte.

Feld- und Parametereigenschaften
Feld- und Parametereigenschaften