Aufträge erstellen

Aufträge sind in AnSyS.B4C die zentralen Dokumente auf der Verkaufsseite. Über den Auftrag ist der Zugriff auf alle im Zusammenhang mit dem Auftrag erstellten Dokumente möglich, also auf Angebote, Packzettel, Lieferscheine, Rechnungen und Gutschriften, aber auch auf Lieferantenbestellungen, die eigens für diesen Auftrag ausgelöst wurden.

Standardaufträge entstehen: -indem Sie ein Angebot öffnen und mit der Schaltfläche [Auftrag] in einen Auftrag umwandeln, -indem Sie den Menüpunkt „Auftrag neu“ anklicken oder -indem Sie in der Auftragsverwaltung auf die Schaltfläche [Neu] klicken. Aufträge entstehen auch durch die Verwendung des Kassenmoduls von AnSyS.B4C. Und sie entstehen weiterhin durch Abrechnungen von Serviceverträgen sowie Miet- und Leihverträgen, die mit AnSyS.B4C verwaltet werden.

Sind alle Kopfdaten erfaßt, wird auf die Karteikarte „Auftragspositionen“ gewechselt. Folgendes Bild erscheint:

Bei den Auftragspositionen kann es sich um Artikel-, Versandkosten oder Textpositionen handeln. Wenn zusätzlich über den Konfigurationsschalter ENABLE_MODULE_SERVICES der Vertrieb von Dienstleistungen aktiviert ist, kann es sich bei den Auftragspositionen auch um Dienstleistungen handeln.

Die Funktion der Schaltflächen am rechten Rand der Positionsliste sowie die grundsätzliche Funktion dieses Steuerelements wurde im Einführungskapitel ->AnSyS.B4C dieses Handbuchkapitels bereits beschrieben.

Durch Anklicken der obersten Schaltfläche am äußersten rechten Rand des Bildes kann eine Position neu angelegt werden. Alternativ kann durch Betätigen der Tastenkombinationen Strg-1 bis Strg-4 eine neue Position angelegt werden.

Je nach Art der Position können verschiedene Angaben gemacht werden. Textpositionen bestehen im Wesentlichen aus der Texteingabe, wobei hier auch ein vordefinierter Textbaustein ausgewählt werden kann. Artikelpositionen benötigen die Auswahl des bestellten Artikels. Mit der Auswahl des Artikels werden Daten wie Artikelnummer, Bezeichnung und Einzelpreis bereits eingetragen und können anschließend genau wie die Mengen- und Rabattangabe verändert werden.

Durch Anklicken der kleinen blauen Schaltflächen mit dem „i“ neben den Feldern „Menge“ und „Einzelpreis“ können weitere Informationen zu Verfügbarkeiten und Preisen/Gewinnen eingeblendet werden. In der Abbildung sind in der ersten Artikelposition zusätzliche Verfügbarkeitsdaten eingeblendet. In der zweiten Artikelposition sehen Sie die eingeblendeten zusätzlichen Preisinformationen.

Wenn AnSyS.B4C feststellt, dass der Auftrag aufgrund fehlender Bestände nicht bearbeitet werden kann, wechselt die Hintergrundfarbe des Mengenfeldes der betreffenden Artikelposition. Dabei wird die Farbe Gelb verwendet, wenn eine Teillieferung aufgrund vorhandener Teilmengen möglich wäre, und die Farbe Rot, wenn die Bestände komplett fehlen.

Teillieferung möglich
Teillieferung möglich
Keine Lieferung möglich
Keine Lieferung möglich

Und auch in den Auftragskopfinformationen wird hinter dem Status „Offen“ der Grund dafür mit dem Text „Bestand fehlt“ angegeben. Fehlende Bestände hindern Sie natürlich nicht daran, den Auftrag zu erfassen und abzuspeichern. Die fehlenden Bestände werden auf der Einkaufsseite im nächsten automatisch generierten Bestellvorschlag berücksichtigt und somit durch Ihre nächste Lieferantenbestellung wieder ausgeglichen.

Sie können einen Auftrag mit einzelnen Fehlbeständen auch bereits bearbeiten und Packzettel, Teillieferscheine und Teilrechnungen aus den verfügbaren Artikeln initiieren.

Wenn Sie kein eigenes Lager führen und alle bei Ihnen bestellten Artikel im Falle einer Bestellung selbst bei Ihren Lieferanten bestellen wollen, können Sie aus einem Auftrag direkt Lieferantenbestellungen erstellen, indem Sie im Menü „Aktionen“ den Menüpunkt „Bestellen“ anwählen. Um Mindermengenzuschläge bei Ihren Lieferanten zu vermeiden, empfehlen wir aber auch in diesem Falle, die Lagerhaltung des Artikels zu aktivieren, die Mindest- und Maximalmenge auf 0 zu setzen und Ihre Lieferantenbestellungen über das Bestellvorschlagsmodul für alle eingegangenen Aufträge täglich zu bündeln.

Wenn für den in einer Artikelposition ausgewählten Artikel eine Seriennummerneingabe erforderlich ist, erscheint neben der Schaltfläche mit dem „i“ am Feld „Menge“ eine weitere Schaltfläche mit der Beschriftung „S/N“. Über diese Schaltfläche wird das Textfeld mit den Seriennummern ein- und ausgeblendet. Seriennummern können in diesem Feld jedoch erst erscheinen, wenn der Auftrag bearbeitet und die bestellten Artikel geliefert wurden. Die Eingabe der Seriennummern ist bei der Bestätigung der Packzettel bzw. bei der Lieferscheinerstellung vorgesehen. Die Voreinstellung, ob es sich bei einem Artikel um einen Artikel mit Seriennummerneingabe handelt, wird in den Artikelstammdaten getroffen.

Wenn es sich bei einem in einer Artikelposition ausgewählten Artikel um einen Teilesatz handelt, der nicht vorproduziert, sondern beim Packen aus Einzelartikeln zusammengestellt wird, wird die in der letzten Zeile der Artikelposition durch ein Dreieck und einen Text deutlich. Durch Klicken auf das Dreieck läßt sich dann die Liste der Einzelkomponenten ein- und ausblenden. In dem Beispiel in der oberen Abbildung sind die Einzelkomponenten der dritten Position eingeblendet. Wenn Ihr System entsprechend konfiguriert ist, können Sie durch Drücken der entsprechenden Schaltfläche die erweiterte Artikelsuche aktivieren. Siehe Seite 23.

Dienstleistungspositionen benötigen die Auswahl der beauftragten Dienstleistung. Mit deren Auswahl werden Daten wie Nummern, Bezeichnungen und Preise bereits eingetragen und können anschließend genau wie die Mengen- und Rabattangabe verändert werden.

Versandkostenpositionen ermöglichen die Eingabe von jeweils drei Versandkostenarten. Die Voreinstellungen der drei Kostenarten sind über den Konfigurationsschlüssel STDACC_OUTGOING_SHIP systemweit festgelegt.

Im Fuß der Karteikarte „Auftragspositionen“ werden die Positionsanzahl, Gewichte und Gesamtspreise summiert. Außerdem besteht die Möglichkeit, dem Kunden auftragsbezogen noch einen weiteren Gesamtrabatt einzuräumen. Der Konfigurationsschlüssel EXTENDED_TOTALPANEL kann dazu verwendet werden, in einem erweiterten Fußbereich auch Angaben über die sich aus dem Auftrag ergebenden Gesamtrabatte und Gewinne, sowohl prozentual als auch betragsmäßig, anzuzeigen. Die Abbildung oben zeigt die Auftragspositionen mit einem erweiterten Fußbereich.

Auf der Karteikarte „Dokumente“ haben Sie bei der Auftragseingabe keine Eingaben zu machen. Da Aufträge die zentralen Dokumente von AnSyS.B4C auf der Verkaufsseite sind, werden auf dieser Karteikarte alle weiteren Dokumente, die im Verlaufe der Bearbeitung des Auftrags entstanden sind, angezeigt.

Das nächste Bild zeigt die Karteikarte „Dokumente“ eines Auftrags, der aus einem Angebot übernommen wurde und für den bereits ein Lieferschein, aber noch keine Rechnung, erstellt wurde.

Auftrag, zugeordnete Dokumente
Auftrag, zugeordnete Dokumente

Die einzelnen Dokumente der Liste können entweder durch Doppelklick in der Tabelle oder durch einfaches Anklicken in der Tabelle und anschließendes Anklicken der Schaltfläche links neben der Tabelle geöffnet werden.

Haben Sie alle Daten zum Auftrag eingegeben oder verändert und sollen diese im System gespeichert werden, dann klicken Sie die Schaltfläche [Speichern] mit der linken Maustaste an oder betätigen die Tastenkombination Strg-E. Damit werden alle Daten wie angezeigt zu dem Auftrag gespeichert. Wollen Sie den Auftrag ausdrucken, dann klicken Sie die Schaltfläche [Drucken] mit der linken Maustaste an oder betätigen die Tastenkombination Strg-P.

Wollen Sie aus dem Auftrag einen Packzettel, einen Lieferschein oder eine Rechnung erzeugen, dann klicken Sie die zugehörige Schaltfläche mit der linken Maustaste an oder wählen die gewünschte Funktion aus dem Menü „Aktionen“ aus. Der Auftrag bleibt weiterhin bestehen und im System gespeichert.

Auch in der verkürzten Darstellung der Artikelpositionen wird der fehlende Bestand durch farbige Markierung hervorgehoben.

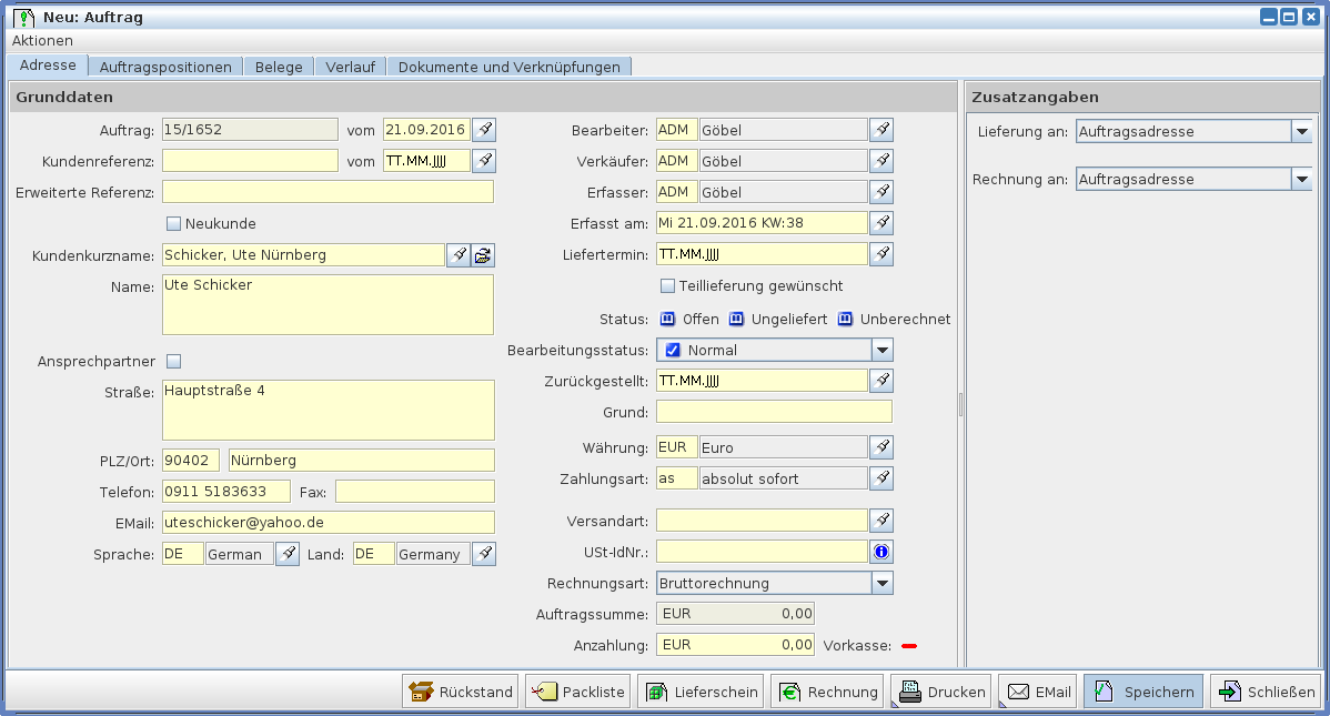
Aufträge werden in drei Karteikarten erfasst. Die Karteikarte „Adresse“ erfasst die Kopfdaten des Auftrags, wie Empfängerangaben und Termine. Auf der Karteikarte „Versand/Rechnung“ können abweichende Versand- und Rechnungsanschriften für die Erstellung der Lieferscheine und Rechnungen oder Kreditkartendaten angegeben werden.

Die Karteikarte „Auftragspositionen“ erfasst die Positionen des Auftrags in Listenform.

Wenn die Auftragsdaten nicht durch Übernahme aus einem Angebot automatisch belegt wurden, müssen die Kopfdaten des Auftrags entsprechend erfasst werden. Dabei sind einige Felder wie Datum und Erfasser mit Standardangaben vorbelegt.

Als wichtigstes ist der Auftraggeber, der Kunde, auszuwählen oder als automatisch anzulegender Neukunde einzugeben.

Bei der Auswahl des Kunden bzw. bei der Übernahme des Kunden im Zuge der Angebotsübernahme werden weitere Daten in den Auftrag übernommen wie Name, Anschrift, Sprache, Währung und Zahlungsart. Sind diese Daten nicht korrekt oder für dieses Angebot abweichend, dann können sie verändert werden.

Außerdem werden dabei Voreinstellungen für die Rabattierung der in das Angebot aufzunehmenden Positionen getroffen. Nur wenn der Auftrag aus einem Angebot übernommen wurde oder wenn der Kunden vor der Eingabe von Auftragspositionen ausgewählt wurde, kann garantiert werden, dass während der Erfassung von Auftragspositionen bei der automatischen Ermittlung des Verkaufspreises alle Rabatte und Sonderpreise berücksichtigt werden. Wenn Angebotspositionen ohne Auswahl eines Kunden eingegeben werden, können nur Staffelpreise, aber keine kundenabhängigen Rabatte und Sonderpreise berücksichtigt werden. Wenn nach der Eingabe der Angebotspositionen der ausgewählte Kunde gewechselt wird, ändern sich die bereits eingesetzten Verkaufspreise nicht.