Neuen Report/Abfrage aktivieren

Wir zeigen Ihnen dies anhand eines Beispiels, wo eine neue individuelle Abfrage 'Verkäufe der Mitarbeiter' benannt wurde.

Zuerst müssen Sie die Abfrage aktivieren. Die Abfrage finden Sie im Modul 'AnSyS Administration' > 'Verwaltung' > 'Individuelle Abfragen'.

Im Suchdialog suchen Sie nach 'Nicht aktive Abfragen'. Hier wurde die neue Abfrage von uns erst mal implementiert und abgelegt. (Nach Absprache könnte diese auch gleich aktiviert werden.) Darüber wird dann unser Kunde informiert und kann die Abfrage dann zum gegebenen Zeitpunkt selbständig aktivieren.

In unserem Beispiel finden Sie nun hier die neue Abfrage 'Verkäufe der Mitarbeiter'.

individuelle Abfragen
individuelle Abfragen

Mit einem 'Doppelklick' öffnen Sie die Abfrage.

Unter dem Reiter 'Abfrage' neben dem Feld 'Bezeichnung' finden Sie ein kleines rechteckiges Kästchen, wo Sie ein Häkchen setzen können, um die Abfrage zu aktivieren.

In der folgenden Abbildung können Sie dies sehen.

Abfrage der Verkäufe der Mitarbeiter
Abfrage der Verkäufe der Mitarbeiter

Ist das Häkchen gesetzt wechseln Sie auf den Reiter 'Anzeige'.

Hier kann man Einstellungen vornehmen, wo die Abfrage im Programm erscheinen bzw. auch wer die Abfrage erhalten soll. Man könnte jetzt hier einen Mitarbeiter hinterlegen, eine Abteilung oder jemanden mit einer ganz speziellen Berechtigung dafür.

Zusätzlich kann man hier auch noch bestimmen, ob die Abfrage gedruckt und exportiert werden darf. Dafür setzt man die Häkchen in die entsprechenden Kästchen.

In unserem Beispiel haben wir hier einen Untermenüeintrag vorgenommen, um es übersichtlich zu halten und die Abfrage dann hinterher leichter ansteuern zu können. Das ist oft sehr hilfreich, wenn schon viele Abfragen existieren und es langsam unübersichtlich wird.

Das Untermenü heißt 'Verkäufe'. Dann habe wir noch die Häkchen gesetzt bei 'Im Menü anzeigen' und das Programmmodul, wo die Abfrage bei den Listen und Auswertungen erscheinen soll. Wird das nicht gemacht, erscheint die Abfrage nicht in unserem AnSyS.ERP V3

Folgend wieder ein Screenshot der dies verdeutlicht.

Anzeige der Verkäufe der Mitarbeiter
Anzeige der Verkäufe der Mitarbeiter

Das speichern jetzt nicht vergessen, wenn alles Einstellungen vorgenommen wurden.

Nun müssen Sie noch in die Rechteverwaltung, um die neue Abfrage im Programm freizugeben. Hier regeln Sie, wer die Auswertung mit welchem Recht sehen und ausführen darf.

  1. Neuen Report/Abfrage in de Rechtezuweisung freigeben [Inhaltsverzeichnis]

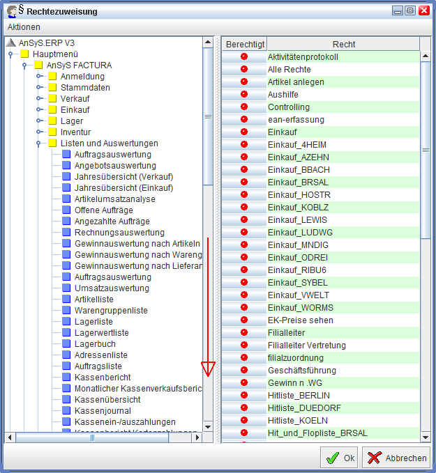
Sie bleiben im gleichen Modul und navigieren im Menü zur 'Verwaltung' > 'Rechtezuweisung'. In dem sich nun öffnenden Dialog sehen Sie rechts die Baumstruktur und links die ganzen Rechte, die im Programm bisher angelegt wurden.

Dort klappen Sie nun das 'Hauptmenü' auf, dann das Modul 'AnSyS FACTURA' und anschließend noch die 'Listen und Auswertungen'. Hier finden Sie nun alle Auswertungen, wie Sie auch im Programm vorhanden sind. Für jeden Mitarbeiter könnte sich das an der Oberfläche immer ganz unterschiedlich präsentieren. Je nachdem welches Recht dem Mitarbeiter zugeordnet wurde.

Sie scrollen nun etwas weiter nach unten, bis Sie den Unterordner 'Verkäufe' sehen. Den klappen Sie nun auch auf und hier finden Sie die neue Auswertung.

Der folgende zwei Screenshot veranschaulichen dies.

Baumstruktur nach unten aufklappen.

Rechtszuweisung
Rechtszuweisung

Nach unten scrollen bis zu dem Unterordner 'Verkäufe'.

Auf der rechten Seite geben Sie nun den Report entsprechend frei. Dazu klicken Sie einfach auf den roten 'Bubble', mit dem Recht, wo es freigeschalten werden soll. Wird der 'Bubble' nun grün, ist er für dieses Recht freigegeben. Im Prinzip ein ganz einfaches Ampelsystem. Rot ist gesperrt und grün ist frei.

Rechtszuweisung Berechtigung überprüfung
Rechtszuweisung Berechtigung überprüfung

Wenn nun die Rechte alle vergeben wurden, mit dem 'OK' Button das ganz speichern. Der Dialog 'Rechtezuweisung' schließt sich nun.

Jetzt wechseln Sie in das Modul 'AnSyS FACTURA' und gehen dort im Menü zu den 'Listen und Auswertungen' und wählen den Unterordner 'Verkäufe' aus. Nun sehen Sie auch die neue Abfrage 'Verkäufe der Mitarbeiter', die Sie nun auswählen können.

Folgend wieder eine Abbildung dazu.

Produktionssystem : Verkäufe
Produktionssystem : Verkäufe

Sollte die Abfrage nicht sichtbar sein, kann es sein, das man sich An- und abmelden muss, um mit dem neu zugeordneten Recht arbeiten zu können bzw. den neu zugeordneten Report/Abfrage sehen kann. Manchmal kann es auch notwendig sein, das Programm zu beenden und einfach neu zu starten.

Aber mehr ist hier in der Regel im Vorfeld nicht zu tun, um mit den neuen implementierten

individuellen Abfragen zu arbeiten.