Feldeigenschaften

Als Feldeigenschaften können aktuell eingesetzt werden:

• Öffnungsfunktion • Mathematische Aggregatfunktionen wie:

Summation Maximum Minimum Standardabweichung Durchschnitt

Öffnungsfunktionen

Allgemeine Erklärungen dazu finden Sie bereits unter 'Abfragen mit Öffnungsfunktion' mit einem Beispiel für Artikel. Das Gleiche funktioniert auch mit allen Belegtypen wie Angebote, Aufträge, Lieferscheine usw. .

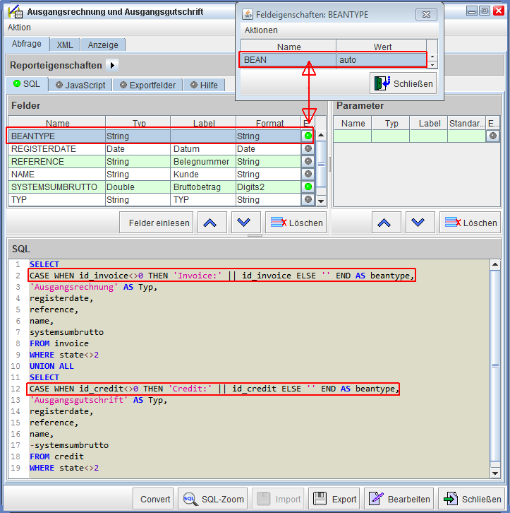
Nun gibt es die Möglichkeit, wenn wir als Beispiel eine Abfrage erstellen für Ausgangsrechnungen und Ausgangsgutschriften, die in einer Tabelle ausgegeben werden, das wir auch hier die Belege mit einem Doppelklick öffnen können, obwohl es sich um unterschiedliche Belegtypen handelt.

Hierzu muss nur die jeweilige Beleg-ID (wie folgend gezeigt) in der SQL-Abfrage immer mit dem Aliasnamen 'beantype' als Feldname ausgegeben werden. In unserem Beispiel würde das dann so aussehen:

Das ist die 'id_invcoice' der Ausgangsrechnungen die als 'beantype' ausgeben wird: CASE WHEN id_invoice<>0 THEN 'Invoice:' || id_invoice ELSE '' END AS beantype,

Das ist die 'id_credit' der Ausgangsgutschriften die als 'beantype' ausgeben wird: CASE WHEN id_credit<>0 THEN 'Credit:' || id_credit ELSE '' END AS beantype,

Wie eine neue Abfrage erzeugt wird, haben wir ja bereits weiter oben beschrieben und setzt natürlich die notwendigen SQL-Kenntnisse voraus, sowie Kenntnisse unserer Datenbankstruktur.

Sie nehmen nun Ihr SQL-Statement und kopieren es - wie bereits beschrieben - in den SQL-Bereich und lesen die Felder dann anschließend ein. Sie öffnen nun die Feldeigenschaften und tragen dort die folgenden Werte ein:

Öffnungsfunktion mir unterschiedlichen Belegtypen
Öffnungsfunktion mir unterschiedlichen Belegtypen

Mathematische Aggregatfunktionen

Dies sind Funktionen wie die

Summation Maximum Minimum Standardabweichung Durchschnitt

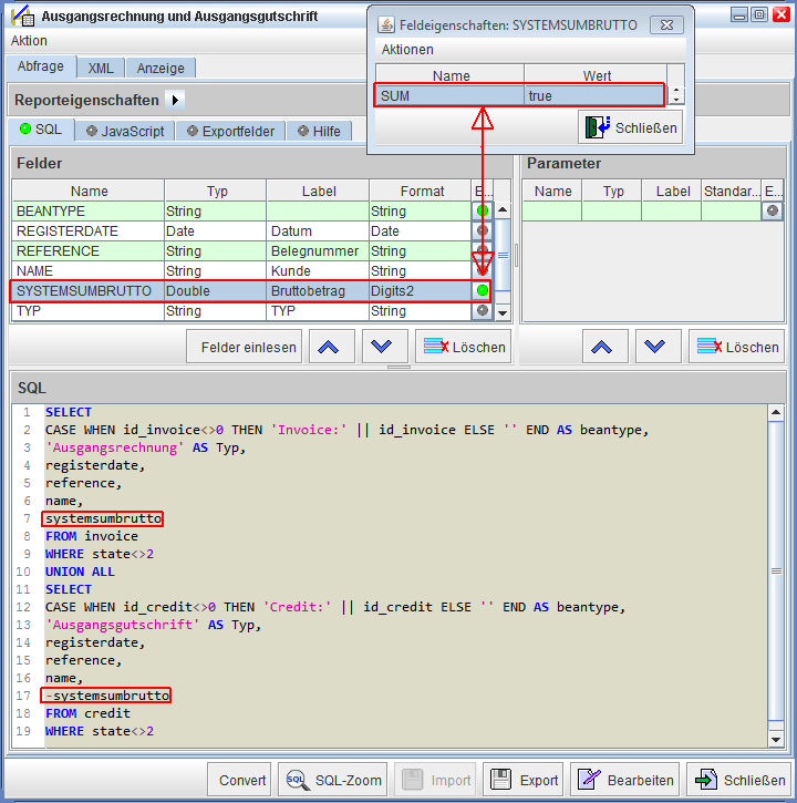
die wir alle als Feldeigenschaft hinterlegen können. Um bei unserem Beispiel mit den Ausgangsrechnungen und Ausgangsgutschriften zu bleiben, haben wir dort bereits eine Summation als Feldeigenschaft hinterlegt in dem Feld 'systemsumbrutto' bei den Eigenschaften.

Unter der Spaltenüberschrift 'Name' das Wort 'SUM' eintragen und unter der Spaltenüberschrift 'Wert' das Wort 'true'. Die Beträge werden in dieser Spalte nun aufsummiert und in der letzten Zeile der Abfrageausgabe wird das Ergebnis angezeigt. So bekommt man z.B. zusätzlich einen Gesamtüberblick, was die Umsätze betrifft.

Hier eine Abbildung dazu:

Summation
Summation

In der Tabellenausgabe bei der Reporterzeugung sieht das dann so aus:

Anzeige der Summation im Reporterzeugungsdialog
Anzeige der Summation im Reporterzeugungsdialog

Die Spalte, in der die Feldeigenschaft 'Summation' hinterlegt ist wird nun aufsummiert und das Ergebnis ist in der letzten Zeile zu sehen.

So wie in diesem Beispiel können Sie alle Aggregatfunktionen anwenden und entsprechend in den Abfragen einsetzen, wenn Sie dies möchten bzw. Daten auswerten lassen wollen.

Übersicht der mathematischen Aggregatfunktionen, die als Feldeigenschaft hinterlegt werden können:

Name Bedeutung
SUM Summation > alle Werte in der Spalte werden aufsummiert.
MAX Maximum > der höchste Wert wird angezeigt.
MIN Minimum > der niedrigste Wert wird angezeigt.
AVG Durchschnitt > ein Durchschnitt aller Werte in der Spalte wird berechnet.
DEV Standardabweichung > durchschnittliche Entfernung aller gemessenen Ausprägungen eines Merkmals vom Durchschnitt