Exportfunktion: Reiter 'Exportfelder'

Jetzt wechseln Sie auf den Reiter 'Exportfelder'. Dort werden nun all die Felder eingetragen die Sie exportieren möchten. Sie verwenden dazu die gleichen Feldnamen wie bei einem Artikeldaten-Import. Auf einige Dinge sollten man allerdings achten, damit der Export auch ordentlich durchgeführt werden kann.

In der ersten Zeile sollte der Eintrag 'Configuration: propertyAsText=true' stehen. Das hat mit den Artikeleigenschaften zu tun. Wenn Sie mit Artikeleigenschaften in unserem AnSyS.B4C arbeiten, haben manche Artikel eine Eigenschaft und andere wiederum nicht. Ist keine Eigenschaft eingetragen, würde in der Exporttabelle immer der Wert '0' erscheinen, mit diesem Eintrag bleibt das Feld einfach leer.

Die Attribute die exportiert werden sollen, müssen immer in der Form 'Attribut: Attributname' geschrieben sein.

Nach diesen ersten Eintrag können Sie die Felder in der Reihenfolge anbringen, wie Sie es sich vorstellen. Arbeiten Sie jedoch mit mehreren Sprachen in unserem AnSyS.B4C, sollten Sie hier eine gewisse Ordnung befolgen.

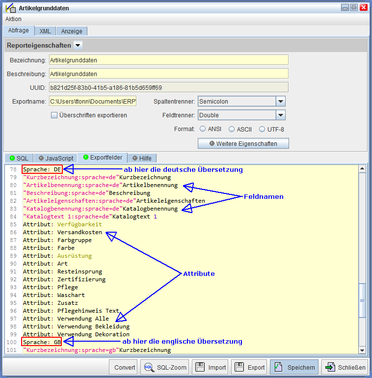
Zuerst erfassen Sie alle Felder und Attribute, wo es keine Mehrsprachigkeit/Übersetzung gibt, danach tragen Sie – getrennt mit 'Sprache: DE' - die Felder und Attribute ein, wo eine Mehrsprachigkeit/Übersetzung vorhanden ist - eben für die deutsche Sprache. Anschließend die Felder mit der nächsten Fremdsprache, immer getrennt mit z.B. der weiteren Fremdsprache Englisch 'Sprache: GB' usw..

Bei Feldnamen mit Mehrsprachigkeit gibt es auch eine Form einzuhalten. Hier kommt zuerst in Anführungszeichen der Feldname mit Doppelpunkt getrennt die Sprache die exportiert werden soll und danach nochmal der Feldname ohne Anführungszeichen. Das ganze sieht dann bei der Kurzbezeichnung des Artikels so aus: "Kurzbezeichnung:sprache=de"Kurzbezeichnung

In den folgenden Screenshots können Sie das noch besser nachvollziehen, was wir gerade erklärt haben.

In der Abbildung sehen Sie den Anfang der ersten Felder und Attribute, wo es keine Übersetzung dieser Felder und Attribute dafür gibt.

Felder und Attribute ohne Übersetzung
Felder und Attribute ohne Übersetzung

In der nächsten Abbildung sehen Sie die Felder und Attribute die eine Übersetzung aufweisen. Das sollte nach Sprachen sortiert sein, z.B. im ersten Block alle die Felder und Attribute die eine deutsche Übersetzung aufweisen, dann der nächste Block mit den gleichen Feldern und Attributen nur in die nächste Sprache – in unserem Beispiel in das Englische usw..

Felder und Attribute mit Übersetzung
Felder und Attribute mit Übersetzung

Haben Sie nun alle die Felder eingetragen die Sie exportieren möchten, wechseln Sie oben auf den Reiter 'Anzeige'