Organisation der Zugriffsberechtigung

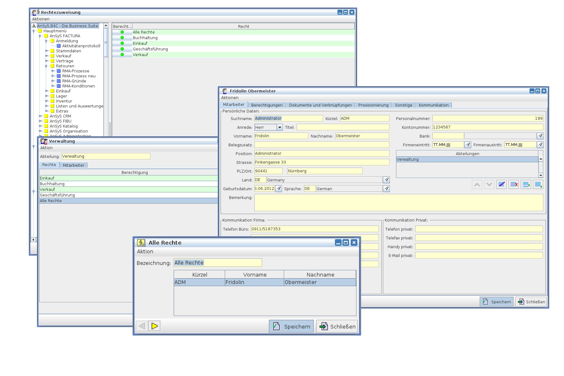
Die Zugriffsberechtigung soll es jedem EDV-Benutzer ermöglichen, genau die Funktionen ausführen zu können, die er benötigt. Da mehrere Benutzer gleiche, kombinierte oder ähnliche Zugriffsrechte benötigen, sollen diese nicht für jeden Benutzer einzeln eingestellt werden müssen. Dazu wurde der Begriff der Berechtigung im Programm eingeführt (siehe auch -> Berechtigungen). Eine Berechtigung legt exakt fest, welche Funktionen mit dieser Berechtigung ausgeführt werden können und welche gesperrt sind (siehe auch -> Rechtezuweisung).

Nun könnte man jedem Benutzer direkt eine oder mehrere Berechtigungen zuordnen. Dies spiegelt aber nicht die Organisationsstruktur in einem Unternehmen wider, wo Benutzer in Abteilungen zusammengefasst werden. Benutzer in einer Abteilung haben oft die gleichen Berechtigungen. Dazu haben wir den Begriff der Abteilung im Programm eingeführt (siehe auch -> Abteilungen). Eine Abteilung erhält nun Berechtigungen zugeordnet, eine oder auch mehrere. Und die Mitarbeiter Ihres Unternehmens werden den jeweiligen Abteilungen zugeordnet. Somit hat jeder neue Mitarbeiter, der einer Abteilung zugeordnet wird, automatisch die benötigten Berechtigungen für den Zugriff auf die EDV. Benötigt ein Mitarbeiter zusätzliche Zugriffsrechte, so können diese direkt beim Mitarbeiter angegeben werden (siehe auch -> Mitarbeiter).

Beim Anmelden eines Benutzers nach dem Starten des Programms prüft das System die Berechtigungen des Benutzers anhand seiner und der bei seinen Abteilungen eingetragenen Berechtigungen. Über diese wird festgelegt, welche Funktionen der angemeldete Benutzer ausführen kann und welche nicht.