Vorwort

Viele Handels- und Dienstleistungsunternehmen sehen sich heute einem heftigen Wettbewerb ausgesetzt. Da wird es wichtiger denn je, auf Basis der Auftragsebene zu prüfen, ob man mit der eigenen Kalkulation noch hinkommt oder bereits drauf bezahlt.

Damit das nicht passiert und Sie eventuell schnell Ihre Kalkulation anpassen können, bietet Ihnen unser AnSyS.B4C ein Tool für die Nachkalkulation an. Die Kostenseite haben Sie somit auf Auftragsebene immer fest im Blick und können schnell reagieren, falls hier was aus dem Ruder läuft. So gehen Sie auch nicht Gefahr, einen finanziellen Spagat hinzulegen, aus dem Sie im schlimmsten Fall nicht mehr herauskommen und dies sogar im schlechtesten Falle Ihren wirtschaftlichen Ruin bedeuten könnte.

Um dem ganzen entgegen zu wirken, hilft heutzutage nur noch eins: eine akribische Nachkalkulation auf Auftragsebene, um kostendeckendes und möglichst gewinnbringendes Arbeiten zu ermöglichen.

Eine Software, wie unser AnSyS.B4C kann Ihnen mit seiner automatischen Nachkalkulation diese ebenfalls wieder kostenverursachende Arbeit abnehmen. In diesem Zusammenhang kommt man nicht drumherum, sich die Erlöse, Selbstkosten und Deckungsbeiträge näher anzusehen.

Erlöse: Zunächst einmal steht die Summe der Beträge aller im Rahmen eines Auftrag gestellten Rechnungen auf Ihrer Erlösseite. Wurden auch Gutschriften ausgegeben, sind deren Beträge abzuziehen, auch wenn mit der Gutschrift Waren zurückgeben wurden.

Selbstkosten: Auf der Kostenseite stehen zunächst einmal die Einkaufspreise bzw. Selbstkosten der verkauften Waren und Dienstleistungen. Dabei können Waren speziell für diesen Auftrag eingekauft worden sein, so daß die jeweiligen Positionen der zugeordneten Eingangs-rechnungen abzüglich der Ihnen eingeräumten Rabatte herangezogen werden müssen.

Waren aus dem Lager haben ihren Lagerwert in Form des Lagereinstands- und des Lagereinkaufspreises, der sich entsprechend des Lagereinkaufs und unter Berücksichtigung ggf. bereits erfolgter Inventurabwertungen ergibt. Wurden in Verbindung mit Gutschriften Waren zurückgenommen, so reduziert deren Lagerwert die Selbstkosten.

Hinzu kommen Aufwände, die sich Positionsweise aus anderen Eingangsrechnungen ergeben, z.B. Kosten für die Spedition, Handling, Abstimmungen. Aber auch Positionen von Eingangsrechnungen über hinzugekaufte Fremdleistungen müssen berücksichtigt werden. Für einige Kosten liegen auch gar keine Eingangsrechnungen vor, wenn z.B. einer Ihrer Mitarbeiter die Bonität eines neuen Kunden prüft, eine halbe Stunde telefoniert und eine Pauschale für die Bonitätsauskunft anfällt. Oftmals werden auch Versicherungen für den Zahlungsausfall abgeschlossen oder Treuhänder eingeschaltet, die wiederum Kosten verursachen. Und wenn zum Beispiel mit Ihrem Kunden Gewährleistungsrückstellungen vereinbart sind (üblich im Bauwesen), schlagen auch diese in den Selbstkosten zu Buche. Zwar bekommen Sie dieses Geld irgendwann nach Abschluss der Gewährleistung wieder zurück, wenn keine Beanstandungen aufgetreten sind. Aber bis zur Auszahlung müssen Sie diese vielleicht finanzieren oder haben Zinsausfälle zu verbuchen.

Hinzu kommt die Finanzierung des Rechnungsbetrags zwischen Rechnungsstellung und tatsächlichem Zahlungseingang, auch wenn Kunden innerhalb der vereinbarten Zahlungsfrist zahlen, sowie die eingeräumten Skonti. Zahlen Kunden nicht oder nicht pünktlich, kommen noch Mahnkosten und Beitreibungskosten hinzu. Insgesamt ergibt sich für die Selbstkosten eines Projekts ein Betrag, der absolut nichts mehr mit den puren Einkaufspreisen der Produkte und Dienstleistungen zu tun hat.

Deckungsbeitrag: Ziehen Sie diese (Selbst-)Kosten von den Erlösen eines Projektes ab, kommen Sie zum Deckungsbeitrag, der nach genauer Kalkulation schon manchen Unternehmer in Schrecken versetzt hat. In dieser Komplexität ist eine Nachkalkulation ohne technische Hilfsmittel eine sehr zeitaufwendige und damit ihrerseits kostenverursachende Angelegenheit. Genau das ist der Grund, warum sie auch oft unterbleibt und Unternehmen nicht auf den sogenannten “grünen Zweig” kommen, obwohl der Vertriebserfolg und die Arbeitsleistung grundsätzlich gut sind.

In der folgenden Dokumentation zeigen wir Ihnen nun die einzelnen Schritte, wie Sie vorgehen müssen, um eine Nachkalkulation auf Auftragsebene durchführen zu können. Dazu müssen einige Einstellungen vorgenommen werden und anhand von Beispielen zeigen wir Ihnen dann die Funktionalität unseres Tools.

Aktivieren der 'Nachkalkulation' in der Konfiguration

Um unser Tool zu aktivieren, muss dies in der Konfiguration zuerst eingeschaltet werden. Danach sind hier noch Einstellungen notwendig, wie was berechnet werden soll. Dazu kommen wir aber gleich. Jetzt wechseln Sie zuerst in unser Modul 'AnSyS Einrichtung' > 'Verwaltung' > Konfiguration.

AnSyS Einrichtung > Verwaltung > Konfiguration
AnSyS Einrichtung > Verwaltung > Konfiguration

Hier sehen Sie nun folgenden Dialog. Wie Sie in der Abbildung sehen, wird unter 'Nachkalkulations-Modul aktivieren' die Markierung bei '...aktivieren' vorgenommen. Dann legen Sie noch fest, auf welcher Bewertungsbasis die Lagerware berechnet werden soll. Entweder Einstandspreis oder Einkaufpreis markieren, je nachdem auf welcher Basis Sie Ihre Kalkulation vornehmen wollen.

Einstellungen Nachkalkulation
Einstellungen Nachkalkulation

Nun geben Sie noch einen Zinssatz ein, für die Berechnung der Finanzierung von Rechnungsbeträgen. Dieser Zinssatz wird hier gepflegt und kann entsprechend angepasst werden. Das sind die Zinsen die anfallen, die ab dem Zeitpunkt der Fälligkeit des Rechnungsbetrages bis zu dem Tag wo die Eingangszahlung auf Ihrem Konto gutgeschrieben wird. Das sehen Sie zu einem späteren Zeitpunkt anhand eines Beispiels in der Dokumentation.

Als letztes müssen Sie nun alle vorgenommen Änderungen speichern. Danach geht es zu den Berechtigungen in der Rechtezuweisung, damit die Menüpunkte auch freigegeben werden, um damit arbeiten zu können. Das wäre dann der nächste Schritt.

Rechtezuweisung für die 'Nachkalkulation'

In der Rechtezuweisung wird gesteuert, welcher Mitarbeiter welche Programmfunktionen bedienen darf und welche nicht. Schließlich gibt es auch sensible Bereiche in unserem AnSyS.B4C, die unter Umständen nicht für jeden Mitarbeiten zugänglich sein sollen. So auch hier für unserer Nachkalkulation. Hier entscheiden bzw. regeln Sie nun, wer darauf zugreifen darf.

Dazu wechseln Sie in das Modul 'AnSyS Administration'. Im Menü wählen Sie 'Verwaltung' > '§ Rechtezuweisung...' und öffnen diese mit einem Klick. Die folgende Abbildung zeigt Ihnen dies.

 Einstellung Rechtezuweisung 'Nachkalkulation'
Einstellung Rechtezuweisung 'Nachkalkulation'

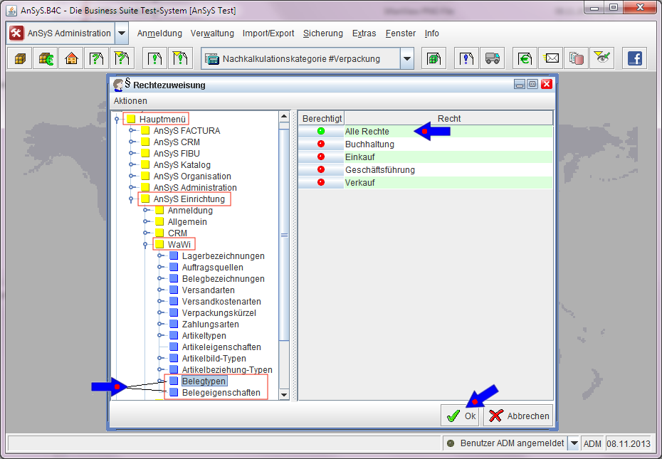
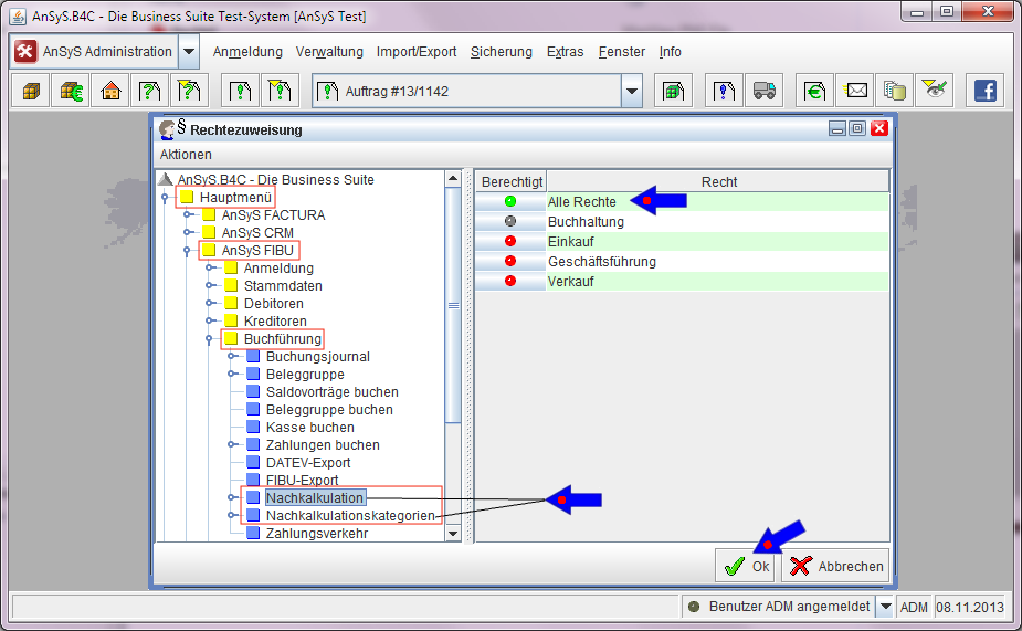
In dem sich nun öffnenden Dialog der Rechtezuweisung, navigieren Sie auf der sich linken Seite befindlichen Baumstruktur bis zur Nachkalkulation, indem Sie die Ordner einfach nach unten aufklappen und sich bis dorthin hindurch klicken. Diese Stellen haben wir in unserer nächsten Abbildung rot umrandet.

Die Baumstruktur spiegelt unser komplettes Menü wieder. Im rechten Bereich sehen Sie die Rechte, die bereits angelegt und bei den jeweiligen Mitarbeitern auch hinterlegt sind. Markieren Sie nun auf der linken Seite einen Ordner, können Sie auf der rechten Seite mit einem Klick auf das jeweilige Recht festlegen, wer diese Funktionalität nutzen darf. Mit jedem Klick auf das jeweilige Recht, ändert sich die Farbe. Grün bedeutet dabei 'Zugriff ist erlaubt' und rot bedeutet 'Zugriff ist verweigert'. Sie klicken eben solange, bis die richtige Farbe passt. Manchmal ist ein Ordner auch grau, das bedeutet nur, das es hier noch weitere Unterordner gibt, wo die Rechte unterschiedlich freigegeben worden sind (rot und grün) – darum sind Diese grau gekennzeichnet.

Sie müssen jetzt auf jeden Fall, die beiden Einträge bzw. Ordner 'Nachkalkulation' und 'Nachkalkulationskategorien' freigeben, damit Sie darauf hinterher im Programm diese auch ansteuern können. In unserem Beispiel demonstrieren wir das mit dem Recht 'Alle Rechte'.

Bei beiden Ordnern wird das Recht 'Alle Rechte' hinterlegt und der Bubble (kleiner Kreis) ist nun bei beiden grün. In der folgenden Abbildung können Sie dies sehen.

Einstellung Rechtezuweisung 'Nachkalkulation'
Einstellung Rechtezuweisung 'Nachkalkulation'

Ein Beispiel, wie es aussehen kann in unserem AnSyS.B4C, wenn die Rechtezuweisung und die damit verbundene Freigabe nicht durchgeführt wird.

Beispiel Rechtezuweisung
Beispiel Rechtezuweisung

Nachdem Sie die Rechtezuweisung nun vorgenommen haben, müssen Sie Ihre Einstellungen jetzt noch speichern, damit diese auch wirksam werden.

Als nächstes muss unser AnSyS.B4C einmal beendet und wieder neu gestartet werden. Es sind ja Änderungen in der Konfiguration und in den Rechtezuweisungen vorgenommen worden. Damit diese Änderung auch wirklich in vollem Umfang greifen, sollte man sich dieses Verfahren angewöhnen.

Wenn unser AnSyS.B4C wieder gestartet ist, sollten Sie in jedem Falle zuerst prüfen, ob nun die zwei neuen Auswahlbezeichnungen 'Nachkalkulation' und 'Nachkalkulationskategorien' vorhanden und diese auch aktiv sind.

Folgende Einträge sollten nun bei Ihnen aktiv und sichtbar sein.

Überprüfen der Einträge für die Nachkalkulation in Auswahlliste
Überprüfen der Einträge für die Nachkalkulation in Auswahlliste

Belegtypen und Belegeigenschaften zum erfassen von Kosten

Es kann natürlich vorkommen, das Ihnen Kosten entstehen, die Sie Ihren Kunden nicht berechnen und so in den Belegen nicht erfasst sind. Darum sollte man sich im Vorfeld Gedanken darüber machen, ob man für die Nachkalkulation unter Umständen in den einzelnen Belegen Eigenschaften anlegt, um diese Kosten damit zu erheben, die Ihnen faktisch entstanden sind. Das könnte zum Beispiel sein:

  • Verpackungsmaterial wie Kartons, Kisten, Paletten etc.
  • Arbeitszeit für Überprüfungen z.B. für die Bonitätsprüfung usw.

Hier ist zu Überlegen, wo man diese Kosten – die Ihnen entstanden sind – auch tatsächlich erfasst. Erst in der Nachkalkulation, wo der Auftrag später nachkalkuliert wird oder eben bereits in den ein oder anderen Belegen in den Eigenschaften dort erhebt, da es zu einem späteren Zeitpunkt unter Umständen nicht mehr ganz so einfach ist zu erfahren, wieviel z.B. Verpackungsmaterial angefallen ist für den kompletten Versand der Ware eines Auftrags. Oder auch, wieviel Zeit angefallen ist, mit der sich ein Mitarbeiter für die Bonitätsprüfung eines Kunden auseinander gesetzt hat.

In unserem folgendem Beispiel, zeigen wir Ihnen dies anhand von Paletten, die für den Versand eingesetzt werden. Das erfassen der Paletten wird in diesem Beispiel in den Belegeigenschaften des Lieferscheins vorgenommen. Es könnte aber auch genauso gut imPackzettel stattfinden, wenn man mit solchen Belegen arbeitet. Da ist eben auch der Workflow entscheidend, den Sie in ihrem Unternehmen praktizieren.

Paletten verursachen Kosten, wenn Sie nicht getauscht werden können und verringern Ihren Deckungsbeitrag. Wie diese nun im Lieferschein erhoben werden und was dazu im Vorfeld eingerichtet werden muss, zeigen wir ihnen nun exemplarisch.

Zuerst muss in der Konfiguration unseres AnSyS.B4C eingestellt werden, das Sie mit Belegeigenschaften arbeiten. Wie Sie in die Konfiguration gelangen, haben wir bereits beschrieben unter 'Aktivieren der 'Nachkalkulation' in der Konfiguration'.

Im folgenden Screenshot sehen Sie, welche Einstellung Sie jetzt vornehmen müssen und diese im Anschluss auch gleich speichern. Wie bereits schon erwähnt, sollte das Programm geschlossen und neu gestartet werden, sobald in der Konfiguration Einstellungen vorgenommen bzw. verändert wurden. Eventuell warten Sie mit dem Neustart noch, da Sie in der Rechtezuweisung auch entsprechende Einstellungen vornehmen müssen.

Konfiguration Belegeigenschaften
Konfiguration Belegeigenschaften

Nach dem Neustart sollten Sie die zwei Einträge in der Auswahlliste unter 'AnSyS Einrichtung' > 'WaWi' > 'Belegtypen' und 'Belegeigenschaften' sehen können. Es kann nun notwendig sein, das Sie die zwei Punkte in der Rechtezuweisung noch frei geben müssen (falls noch nicht geschehen). Wie man die Rechtezuweisung aufruft, habe wir Ihnen bereits unter 'Rechtezuweisung für die Nachkalkulation' gezeigt.

Das folgende Bild zeigt Ihnen, wo Sie die Belegtypen und Belegeigenschaften für die Benutzer freigeben in der Rechtezuweisung. Die Stellen in der Verzeichnisstruktur, die Sie nach unten aufklappen müssen, haben wir hier rot markiert, zu Ihrer leichteren Orientierung. Vergessen Sie nicht, hinterher über die Schaltfläche 'OK' die Einstellungen zu speichern

Einstellung Rechtezuweisung 'Belegtypen und - eigenschaften'
Einstellung Rechtezuweisung 'Belegtypen und - eigenschaften'

Nach dem Neustart unserer Software, sollten Sie prüfen, ob die freigegebenen Funktionalitäten bestehen und aktiv sind. Die folgende Abbildung zeigt Ihnen, wie es bei Ihnen nun aussehen sollte.

Überprüfen der Einträge für die Belegtypen und - eigenschaften
Überprüfen der Einträge für die Belegtypen und - eigenschaften

Als nächstes öffnen Sie nun gleich mit einem Mausklick in der Auswahlliste 'Belegtypen' aus.

Es öffnet sich der Suchdialog dafür. Wenn noch keine Belegtypen existieren, würde bei der Suche nach Belegtypen der Suchdialog leer bleiben. Gibt es bereits welche, würden die nun hier alle erscheinen.

Suchdialog Belegtyp
Suchdialog Belegtyp

Wofür benötigt man die Belegtypen? Im Prinzip ist das ganz einfach. Wenn Sie Eigenschaften hinterlegen möchten bei Ihren Belegen, könnten diese Eigenschaften für die unterschiedlichen Belegarten sehr different sein. Das heißt, das die Eigenschaften für einen Auftrag ganz andere sein können, wie zum Beispiel die Eigenschaften für eine Packliste. Das ist abhängig von dem Anforderungsprofil der Belege. Man könnte rein theoretisch einen Belegtyp für alle Dokumente anlegen, allerdings sind dann immer alle Eigenschaften hier zu sehen, wenn dieser einzige Belegtyp ausgewählt wird. Wenn Sie die Eigenschaften nur für den Lieferschein brauchen, habe Sie immer auch die Eigenschaften von den anderen Belegen mit vorliegen. Das macht das ganze natürlich unübersichtlich bei vielen Eigenschaften. Aber das ist natürlich auch eine Sache, die man sich von vorneherein richtig überlegen sollte.

Da wir Eigenschaften benötigen für unsern Lieferschein, legen wir hier z.B. einen Belegtyp 'Lieferschein' an. Dazu betätigen Sie die Schaltfläche 'Neu'.

Neuen Belegtyp erstellen
Neuen Belegtyp erstellen

Es öffnet sich wiederum ein neuer Dialog. In das Feld 'Benennung' schreiben Sie nun den Namen für den Belegtyp. In unserem Beispiel 'Lieferschein'.

Danach speichern Sie das ganze über den Speicherbutton ab.

Namen vergeben für den Belegtyp
Namen vergeben für den Belegtyp

Wenn Sie nun in den Suchdialog wieder gehen, erscheint jetzt dieser neue Belegtyp.

Suchdialog Belegtyp mit Ergebnis
Suchdialog Belegtyp mit Ergebnis

Nachdem der Belegtyp angelegt worden ist, müssen wir die Eigenschaften einrichten für diesen Belegtyp. Dazu begeben Sie sich wieder in das Modul 'AnSyS Einrichtung' > 'WaWi' > 'Belegeigenschaften'. Die folgende Abbildung zeigt Ihnen diesen Weg noch einmal.

Auswahl Belegeigenschaften
Auswahl Belegeigenschaften

Jetzt öffnet sich der Dialog für die Erstellung der Belegeigenschaften. Hier werden genau die Eigenschaften angelegt und später auch gepflegt und eventuell ergänzt und aktualisiert.

Wenn Sie auf die Schaltfläche (wie im Bild sichtbar) klicken, wird eine neue Belegeigenschaft erstellt mit dem Namen 'Neue Eigenschaft'. Mit den anderen Schaltflächen, können Sie die Eigenschaften entsprechend verschieben und positionieren oder auch wieder löschen.

Neue Eigenschaft anlegen
Neue Eigenschaft anlegen

Dieser neuen Eigenschaft müssen Sie jetzt noch den richtigen Namen geben. Dies tun Sie auf der rechten Seite in dem Feld 'Name'. Damit der vergebene Name auch auf der linken Seite sichtbar wird, klicken Sie einmal im Wechsel auf 'Definierte Eigenschaften' und wieder zurück. Somit aktualisiert sich das Feld der neuen Eigenschaft mit dem neuen Namen.

Eigenschaft anlegen und Namen vergeben (10)
Eigenschaft anlegen und Namen vergeben (10)

Hat man mehrere Eigenschaften, kann man auch mit Hauptüberschriften und Unterüberschriften die Eigenschaften anlegen. In unserem Beispiel verwenden wir eine Unterüberschrift unter der dann die eigentlichen Eigenschaften stehen. Als Überschrift verwenden wir die 'Paletten' und als Eigenschaften die 'Palette Menge' und 'Palette Preis', wo dann später die Werte eingetragen werden in den Lieferscheinen. Die Eigenschaften verschieben Sie ganz einfach mit der 'Pfeiltaste rechts' unter die Überschrift. So lassen sich alle Eigenschaften richtig zuordnen.

Zusätzlich kann man jetzt noch auswählen, um welchen Eingabe-Typ es sich handelt. Dies legen Sie entsprechend der Ihnen dargebotenen Auswahlliste fest. In unserem Beispiel verwenden wir den Eingabe-Typ 'Eingabe Zahl'. Bei 'Einheit' tragen wir einmal 'Stk.' ein für die 'Palette Menge' und 'EUR' für die Eigenschaft 'Palette Preis'. Bei 'Palette Preis' tragen wir noch zusätzlich bei 'Nachkommastellen' die '2' ein, da dies bei Preisen ja durchaus vorkommen kann, um später einen genauen Wert eintragen zu können.

Eingabe-Typ Konfiguration
Eingabe-Typ Konfiguration

Nun müssen die Eigenschaften noch dem Belegtyp 'Lieferschein' zugeordnet werden. Dazu wechseln Sie jetzt auf den Reiter 'Typen-Zuordnung' und wählen nun den zuvor angelegten Belegtyp 'Lieferschein' aus. Jetzt markieren Sie die Unterüberschrift 'Paletten' mit den Eigenschaften 'Palette Menge' und 'Palette Preis' und „schieben“ dies mit einem Klick als ganzes hinüber zu dem Belegtyp 'Lieferschein', mit einer der Schaltflächen die Sie zwischen den beiden Bereichen sehen. Und schon sind die Eigenschaften dem Belegtyp zugeordnet. Mit einzelnen Eigenschaften verfährt man genauso. Am Ende sieht das so aus, wie in unserem Beispiel.

Belegeigenschaften dem Belegtyp zuordnen
Belegeigenschaften dem Belegtyp zuordnen

Mit dem Button 'Schließen', werden diese Zuordnungen gespeichert und der Dialog schließt sich.

Nachkalkulationskategorien

Nun muss für die Nachkalkulation noch die Nachkalkulationskategorien angelegt werden. Dazu sollte man Wissen, das alles was an Belegen mit dem Auftrag verknüpft ist (VK-Belege und EK-Belege), bereits schon automatisch berechnet wird. Alles was an entstandenen Kosten noch erfasst werden muss, da diese in den Belegen nicht abgebildet werden bzw. nicht abgebildet werden können, sind diese noch anzulegen bei den Nachkalkulationskategorien.

Hier kann man Festbeträge für eine entsprechende Kategorie anlegen oder auch mit Variablen arbeiten und in der Kategorie entsprechend einstellen. Daher ist es auf jeden Fall notwendig, die Kosten die Sie manuell einem Auftrag noch zuordnen wollen, sich im Vorfeld zu überlegen, wie diese entstanden sind und worum es sich dabei handelt.

In den Suchdialog gelangen Sie über das Modul 'AnSyS FIBU' > 'Buchführung' > 'Nachkalkulationskategorien'.

Aufruf für den Suchdialog der 'Nachkalkulationskategorien'
Aufruf für den Suchdialog der 'Nachkalkulationskategorien'

Wenn Sie nun auf den Button 'Suchen' Klicken, wird noch nichts angezeigt.

'Suchen' und 'Neu' anlegen von Nachkalkulationskategorien
'Suchen' und 'Neu' anlegen von Nachkalkulationskategorien

Um nun eine neue Kategorie zu erfassen, betätigen Sie die Schaltfläche 'Neu'. Hier wird nun auch festgelegt und diverse Einstellungen vorgenommen, ob es sich um einen Fix-Betrag handelt oder ob was berechnet werden soll. Wie zum Beispiel unsere zuvor angelegten Eigenschaften im Lieferschein für die Paletten, die Kosten verursachen und in der Nachkalkulation erfasst werden sollen.

Es gibt aber auch Positionen, die vom Programm automatisch angelegt werden und noch keine Beschriftung haben (automatisch berechnete Positionen die aus den VK-Belegen und EK-Belegen kommen). Diese werden auch hier angelegt als Nachkalkulationskategorie und später den Positionen zugeordnet. Dafür sind keinerlei Berechnungen notwendig und das Häkchen bei 'Optional (manuell) verwenden)' muss gesetzt sein. In den folgenden Abbildungen sehen Sie dies noch genauer, wie das gemeint ist.

Schauen wir uns nun zuerst folgenden Dialog an, wenn eine neue Kategorie angelegt wird:

Neue Nachkalkulationskategorie
Neue Nachkalkulationskategorie

Im folgenden zeigen wir Ihnen einige Nachkalkulationskategorien, wie wir Sie in unserem Beispiel definiert haben. Was man in der Regel immer benötigt, ist die Kategorie 'Einstand'. Dazu schreibt man in das Feld Kategorie 'Einstand'.

Da diese Kategorie auswählbar sein soll als Zuordnung für eine automatisch berechnete Position aus den EK-Belegen, setzen wir hier auch noch das Häkchen bei 'Optional (manuell) verwenden'.

So kann man mit allen Positionen umgehen, die automatisch erzeugt werden und bekommen somit auch einen richtigen Namen. Das wird noch deutlicher, wenn wir nach dem anlegen der Kategorien Ihnen eine erste Nachkalkulation zeigen. Da finden Sie dann Positionen, die ein Fragezeichen aufweisen. Denen können Sie dann jeweils die Kategorie zuordnen, die Sie dafür angelegt haben.

Nachkalkulationskategorie 'Einstand'
Nachkalkulationskategorie 'Einstand'

Als nächstes legen wir eine Kategorie an für eine Kreditprüfung, die für Kunden Standardmäßig vorgenommen wird. Auch dies sind Kosten die anfallen und in unserem Beispiel erfasst werden. In unserem Fall ist dies ein Festbetrag, der bei jedem neuen Auftrag anfällt und auf der Kostenseite entsteht.

Nachkalkulationskategorie 'Kreditprüfung'
Nachkalkulationskategorie 'Kreditprüfung'

Desweiteren legen wir eine Nachkalkulationskategorie für eine Kreditversicherung an, um sich vor Zahlungsausfällen zu schützen. Hier wird eine Formel für die Kalkulation, ein Prozentsatz und ein Fixbetrag hinterlegt, der den Betrag errechnet für die die Versicherungsprämie zu zahlen ist.

Das sind reale Kosten die Ihnen entstehen könnten und in vielen Branchen ist das schon ein völlig normaler Prozess, solch eine Versicherung abzuschließen. Da die Versicherungsprämie zudem abhängig ist von der Höhe der Auftragssumme, muss hier noch zusätzlich dieser Basiswert=Auftragswert zur Berechnung hinterlegt sein.

In unserem Beispiel ist der Auftrag die Quelle für diesen Basiswert und als Bezugsgröße wird der Bruttoumsatz dazu verwendet. Man könnte auch die Rechnung, Lieferschein etc. oder sogar ein separates Eigenschaftsfeld dafür verwenden. Das bleibt Ihnen überlassen oder ist Ihnen vorgegeben durch Ihr eigenes Geschäftsmodell.

In der nächsten Abbildung, zeigen wir Ihnen diese Einstellung dafür.

Nachkalkulationskategorie 'Kreditversicherung'
Nachkalkulationskategorie 'Kreditversicherung'

Wenn Sie Ihre Rechnungen versenden, entstehen auch Portokosten. Auch solche Dinge kann man in der auftragsbezogenen Nachkalkulation mit einbringen, um ein ziemlich exaktes Ergebnis in der Nachkalkulation damit zu erreichen. Hier wird in unserem Beispiel ein Festbetrag der angefallenen Portokosten für die Kalkulation eingerichtet.

Diese Einstellungen für das 'Porto' können Sie nun in der kommenden Abbildung betrachten.

Nachkalkulationskategorie 'Porto'
Nachkalkulationskategorie 'Porto'

Nun kommen wir zur Verpackung. Am Anfang diesen Kapitels hatten wir einen Belegtyp und Belegeigenschaften angelegt, um die Kosten für Paletten zu erfassen, die in der Nachkalkulation mit aufgenommen werden sollen.

Diese 'Palettenkosten' ordnen wir in unserem Beispiel der Verpackung zu. Denn auch hier entstehen Ihnen unter Umständen Kosten, die so gar nicht erfasst werden. Wie man diese nun in der Nachkalkulation mit einbringt und berechnen lässt mit der richtigen Einstellung, zeigen wir Ihnen in der nächsten Abbildung.

In unserem Beispiel haben wir in der Kalkulation einen Basisbetrag und multiplizieren die 'Menge*Preis' aus den Belegeigenschaften des Lieferscheins=Attributquelle.

Nachkalkulationskategorie 'Verpackung'
Nachkalkulationskategorie 'Verpackung'

An dieser Stelle sei noch einmal erwähnt, das man alle angelegten Eigenschaften, die man bei einem Belegtyp hinterlegt bzw. dort in die entsprechenden Eigenschaftsfelder einträgt, für die Nachkalkulation verwenden kann. Denn diese sind in der Nachkalkulationskategorie dann direkt auswählbar, wie Sie es in der Abbildung 27 sehen können. Voraussetzung dafür ist nur, das immer eine Menge und ein Preis vorhanden ist, für die individuelle Berechnung der Kosten.

Mit diesen vorangehenden Beispielen können Sie so ziemlich alle anfallenden Kosten zur Nachkalkulation mit heranziehen.

Was noch erwähnenswert ist, das in unserer Nachkalkulation automatisch z.B. die gewährten Skontobeträge mit ausgewiesen werden und zudem auch noch berücksichtigt wird, wenn ein Kunde nicht pünktlich zahlt. Zahlt ein Kunde nicht pünktlich, müssen Sie als Unternehmer dies erst mal wieder finanzieren, bis das Geld bei Ihnen eintrifft.

Und genau diese Finanzierungskosten werden auch ausgewiesen in unserer Nachkalkulation. Dafür legen Sie jeweils eine eigene Nachkalkulationskategorie an, wie es in der Abbildung 'Nachkalkulationskategorie 'Kreditprüfung' gezeigt wird.

Diese Kategorien werden später den automatisch berechneten Kosten zugeordnet, so das alle Positionen transparent bleiben und alles verständlich bleibt. Dies haben wir in den letzten Abschnitten bereits mehrmals angesprochen und wird in den kommenden Abschnitten für Sie noch verständlicher.

Auftrag suchen zur Nachkalkulation und Nachkalkulation im Auftrag aktivieren

Als nächstes suchen wir uns einen Auftrag für die Nachkalkulation. Wie man einen Auftrag sucht und findet, sollte Ihnen bereits geläufig sein. Auf diesen umfassenden Suchdialog gehen wir hier jetzt nicht näher ein. Man kann z.B. über das Icon gehen, wie Sie es im folgenden Bild markiert sehen, um den Suchdialog aufzurufen und einen Auftrag nach Ihren Vorgaben und Kriterien zu suchen.

In unserem Beispiel sehen Sie nun zwei Aufträge, wobei wir den Auftrag auswählen der bereits geschlossen ist. Ein Auftrag der noch 'Offen', sollte man nicht auswählen, da sich ja noch was ändern könnte.

Auftrag suchen
Auftrag suchen

Über die Schaltfläche 'Öffnen' oder mit einem Doppelklick, läßt sich nun der selektierte Auftrag öffnen. Ist der Auftrag geöffnet, wählen Sie über 'Aktionen' in der Auswahlliste 'Nachkalkulation aktivieren' aus.

Nachkalkulation aktivieren
Nachkalkulation aktivieren

Jetzt werden Sie noch einmal gefragt, ob Sie die Kostenprüfung auch wirklich aktivieren möchten. Hier bestätigen Sie mit einem Klick auf 'Ja', dass Sie das auch tun möchten. Nun schließt sich der Auftrag und es erscheint ein neuer Dialog, nämlich der für die Nachkalkulation, der nun weiter bearbeitet werden kann.

Alle Positionen mit Fragezeichen die Sie in der Spalte 'Kategorie' sehen, sind Belege, die mit dem Auftrag verknüpft sind und von der Nachkalkulation automatisch erfasst wurden. Alle anderen Positionen sind Positionen, wo was berechnet werden soll in der Nachkalkulation,

anhand von hinterlegten Formeln und Funktionen. Diese Nachkalkulationskategorien wurden dafür extra in unserm Beispiel dazu angelegt, um Ihnen dies zu demonstrieren.

Sie sehen jetzt schon das Ergebnis, wie gut Sie kalkuliert haben. Die Rechnungssumme, eventuelle Gutschriften und die Kostensumme, sowie den Deckungsbeitrag sehen Sie in der Übersicht unter der Tabelle (rot eingerahmt) in der Abbildung 30.

Ohne das Sie jetzt noch weitere Dinge erledigen müssen, können Sie diese Nachkalkulation sich jetzt schon ausdrucken. Hier finden sich die Kosten wieder detailliert aufgelistet. Das sehen Sie in der folgenden Abbildung.

Ausdruck einer Nachkalkulation
Ausdruck einer Nachkalkulation

Die Nachkalkulation kann man gleich jetzt oder auch später weiter bearbeiten. Das zeigen wir Ihnen aber noch. Wir bleiben jetzt gleich bei unserem Beispiel und wie Sie hier nun die Kategorien zuordnen können.

Vorab noch einige Erklärungen zu den Schaltflächen auf der rechten Seite in der Nachkalkulation.

Mit der untersten Schaltfläche (rotes Kreuz), können Sie eine Position aus der Nachkalkulation löschen. Mit der Schaltfläche darüber (Stift) können Sie die Position öffnen und bearbeiten. Die Schaltflächen mit den Pfeilen (Dreiecke) ermöglichen Ihnen, markierte Positionen nach oben oder unten zu verschieben. Eine weitere oder mehrere Position/en können Sie mit der Schaltfläche über den Pfeilen (Fragezeichen) hinzufügen und den entsprechenden Betrag einfach einbuchen. Mit der Schaltfläche ganz oben (Euro-Symbol) können Sie eine Eingangsrechnung suchen und eine oder mehrere Position aus dieser Eingangsrechnung auswählen und der Nachkalkulation zuordnen.

Allerdings ist hier zu beachten, dass diese Funktionalität nur mit Artikelpositionen die in der Eingangsrechnung stehen, gegeben ist.

Folgend noch einmal die erklärten Schaltflächen zur Ansicht zum besseren Verständnis.

Schaltflächen in der Nachkalkulation
Schaltflächen in der Nachkalkulation

Nun zeigen wir Ihnen, wie Sie der markierten Zeile in 'Abbildung 32' eine Kategorie zuordnen können.

Dazu klicken Sie einfach den Stift auf der rechten Seite an. Jetzt öffnet sich ein neuer Dialog, wo man die Kosten aus der Eingangsrechnung bearbeiten kann.

In den folgenden drei Abbildungen sehen Sie, wie zu der ausgewählten Position (markierte Zeile, Abbildung 33) die Kategorie 'Einstand' zugeordnet wird.

Position bearbeiten
Position bearbeiten
 Auswahl der Kategorie
Auswahl der Kategorie
Kategorie zugeordnet
Kategorie zugeordnet

In der Nachkalkulation sieht man nun, das die Kategorie 'Einstand' zugeordnet wurde, da die Fragezeichen in der ersten Zeile verschwunden sind und dafür jetzt 'Einstand' steht. Genauso verfahren Sie nun mit allen anderen Positionen.

Alle Kategorien zugeordnet
Alle Kategorien zugeordnet

So sieht eine Nachkalkulation aus (Abbildung 'Alle Kategorien zugeordnet') , wo allen Positionen eine Kategorie zugeordnet wurde.

Jetzt einfach nur noch den 'Speicher-Button' betätigen und die Nachkalkulation wird gespeichert und schließt sich automatisch.

Suchdialog Nachkalkulation und Bearbeitung

Als nächstes zeigen wir Ihnen den Suchdialog 'Nachkalkulation'. Es kann ja schließlich jederzeit vorkommen, das im Nachhinein noch Kosten z.B. vom Lieferanten nachgereicht werden, die sich in der Nachkalkulation noch nicht wiederfinden und dort nachgetragen werden müssen. Sie befinden sich weiterhin im Modul 'AnSyS FIBU'. Im Menü navigieren Sie zu 'Buchführung' > 'Nachkalkulation'.

Nun öffnet sich der Suchdialog für alle gespeicherten Nachkalkulationen. Auch hier finden Sie wieder viele Möglichkeiten Ihre Suchoptionen auszuwählen bzw. einzugeben. Was Sie auf jeden Fall Wissen sollten, das die 'NK - Vorgangs - Nummer' gleich der 'Auftrags - Nummer' entspricht. So ist das finden einer Nachkalkulation über die Auftragsnummer sehr einfach.

Suchdialog 'Nachkalkulation'
Suchdialog 'Nachkalkulation'

In unserem Beispiel haben wir keine Suchkriterien eingegeben. Klicken Sie nun auf den 'Suchen' – Button, erscheint eine Liste in Tabellenform, wo Sie bereits erste Informationen entnehmen können.

Mit einem 'Doppelklick' oder über die Schaltfläche 'Öffnen' kommen Sie wieder in den 'Bearbeitungsmodus' der Nachkalkulation, wie oben bereits beschrieben.

Jetzt können Sie noch was nachtragen und einen neuen Ausdruck der Nachkalkulation vornehmen.

Ihr AnSyS-Team wünscht Ihnen viel Spaß und Erfolg bei der Nachkalkulation!